Toggle navigation
Welcome, Guest
Downloads
Featured NFS Addon
Need For Speed Game Versions
NFSAddons Stats
1999 Honda Civic CX Hatchback (EJ6)
Author: MORELLO
NFS Version: Carbon
The Need For Speed
The Need For Speed II
NFS: Hot Pursuit
NFS: High Stakes
NFS: Porsche Unleashed
NFS: Hot Pursuit 2
NFS: Underground
NFS: Underground 2
NFS: Most Wanted
NFS: Carbon
NFS: Pro Street
NFS: Undercover
NFS: Shift
NFS: World
NFS: Nitro
NFS: Hot Pursuit (2010)
NFS: Shift 2 Unleashed
NFS: The Run
NFS: Most Wanted (2012)
NFS: Rivals
Need For Speed 2015
NFS: Payback
NFS: Heat
NFS: Unbound
9,174
Addons available
15,947,611
Downloads served
85.885 Terabytes
Bandwidth used
26 years, 9 months, 17 days
since NFSAddons went online
Showroom
Projects
NFS Info
Need For Speed Game Versions
View general info, screenshots, cheat codes, etc.
The Need For Speed
The Need For Speed II
NFS: Hot Pursuit
NFS: High Stakes
NFS: Porsche Unleashed
NFS: Hot Pursuit 2
NFS: Underground
NFS: Underground 2
NFS: Most Wanted
NFS: Carbon
NFS: Pro Street
NFS: Undercover
NFS: Shift
NFS: World
NFS: Nitro
NFS: Hot Pursuit (2010)
NFS: Shift 2 Unleashed
NFS: The Run
NFS: Most Wanted (2012)
NFS: Rivals
Need For Speed 2015
NFS: Payback
NFS: Heat
NFS: Unbound
Forums
Store
Upload
Login
Register
Welcome, Guest
NFS Screenshots
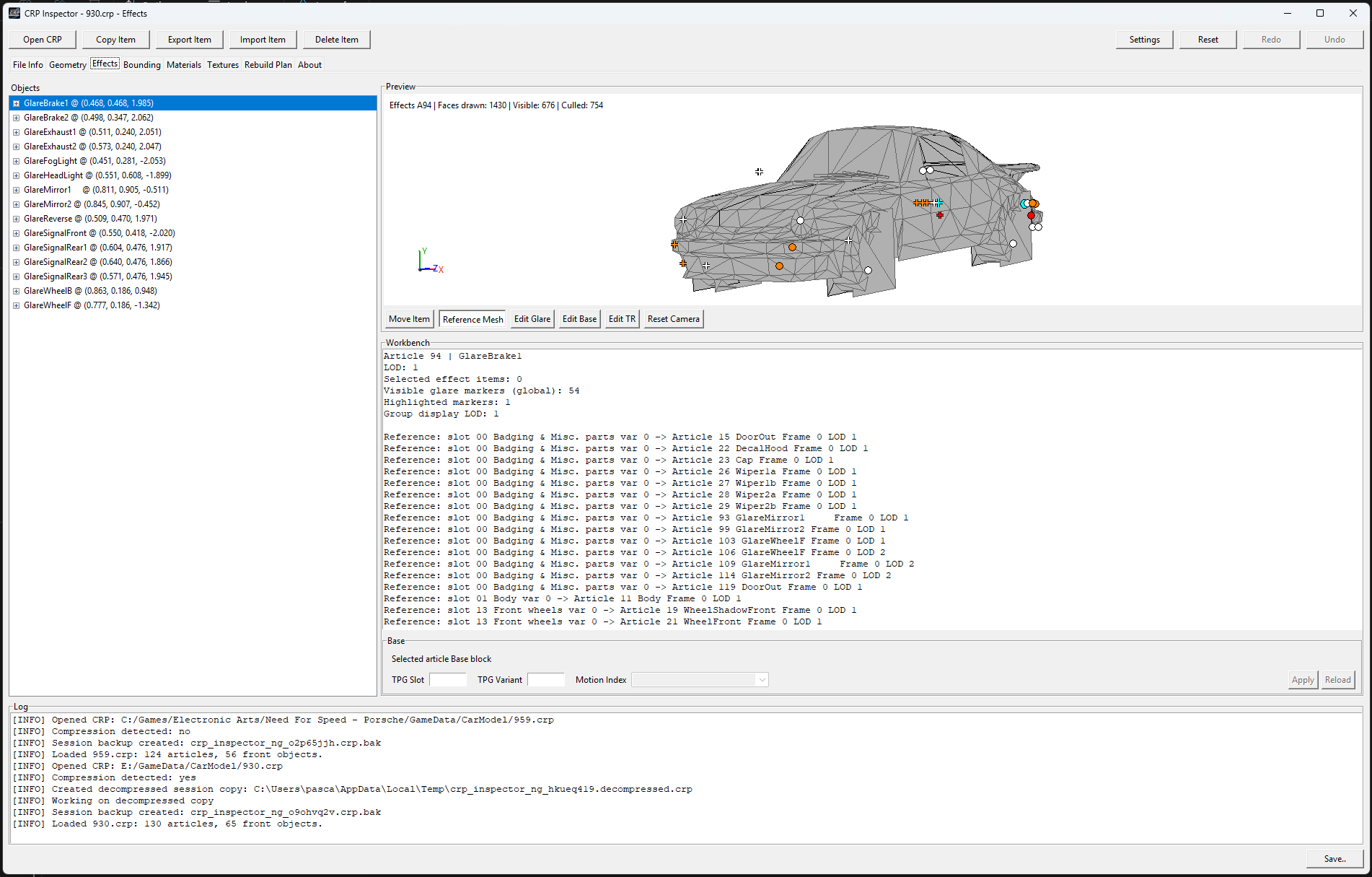
7 screenshots for Rubber-Dragon's CRP Inspector Beta-RC 1
Return to File Details
Added: 9 hours ago
By: Freak-DS
Added: 9 hours ago
Added: 9 hours ago
Added: 9 hours ago
Added: 9 hours ago
Added: 9 hours ago
Added: 9 hours ago
Screenshot of the Day
Apr 18, 2026
turkoglu
Upload a Screen
SOTD Archive
NFSAddons Social
Join our Discord server!
Random NFS Addon
1994 Jaguar XJ220
by Fardenn833, GM25
Newest Addons
CRP Inspector Beta-RC 1
2022 Hyperion XP-1 Prototype
2024 Lamborghini Countach LPI 800-4
2025 Ferrari 296 Speciale
Ocelot Locust
Ferrari F50
El Camino SS396 '70
RPD 2022 Cadillac CT5-V Blackwing (Addon)
Declasse DR1
Pursuit Ford crown Victoria 1995
Latest Updates
CRP Inspector Beta-RC 1
Cop/Police Compact Vehicle Pack (ADDON)
2013 Koenigsegg Agera R
2013 Koenigsegg Agera R
Annis S80RR
BMW M3 E92 (Addon)
Audi R8 V10 5.2 FSI (Addon)
Ferrari F40
Ferrari F50
RPD 2022 Cadillac CT5-V Blackwing (Addon)
Top Downloads
This Week
This Month
2019 Bugatti La Voiture Noire
Nissan Skyline GT-R (R34) (Addon)
2005 Nissan Skyline GT-R R34 NISMO Z-Tune
2013 Chevrolet Corvette 427
Ferrari F40
Chevrolet Corvette C6.R Extended Customization
2016 GTA Spano
FnF Flip Car (100% Functional)
Fast & Furious Cars Pack
NFSMW Traffic Pack V4
2005 Nissan Skyline GT-R R34 NISMO Z-Tune
Fast & Furious Cars Pack
Nissan Skyline GT-R (R34) (Addon)
2016 GTA Spano
2023 Koenigsegg Jesko Absolut
FnF Flip Car (100% Functional)
2010 Lamborghini Sesto Elemento
2026 Bugatti Tourbillon
Chevrolet Cobalt SS - Shifted Edition
2019 Bugatti La Voiture Noire
1,597 Guests, 8 Users
AXL163
,
bug110
,
RdrshX-7
,
AM I ?Ralsei?
,
Freak-DS
,
Vlad Archer
,
Csabi94
,
Desanosan24